您当前位置:首页 » 建筑设计 » 建筑施工交底
综合技术管理交底文件 21P
  • 资料等级:
  • 授权方式:资料共享
  • 发布时间:2021-03-12
  • 资料类型:RAR
  • 资料大小:1.16 MB
  • 资料分类:建筑设计
  • 运行环境:WinXp,Win2003,WinVista,Win ;
  • 解压密码:civilcn.com
综合技术管理交底文件 21P
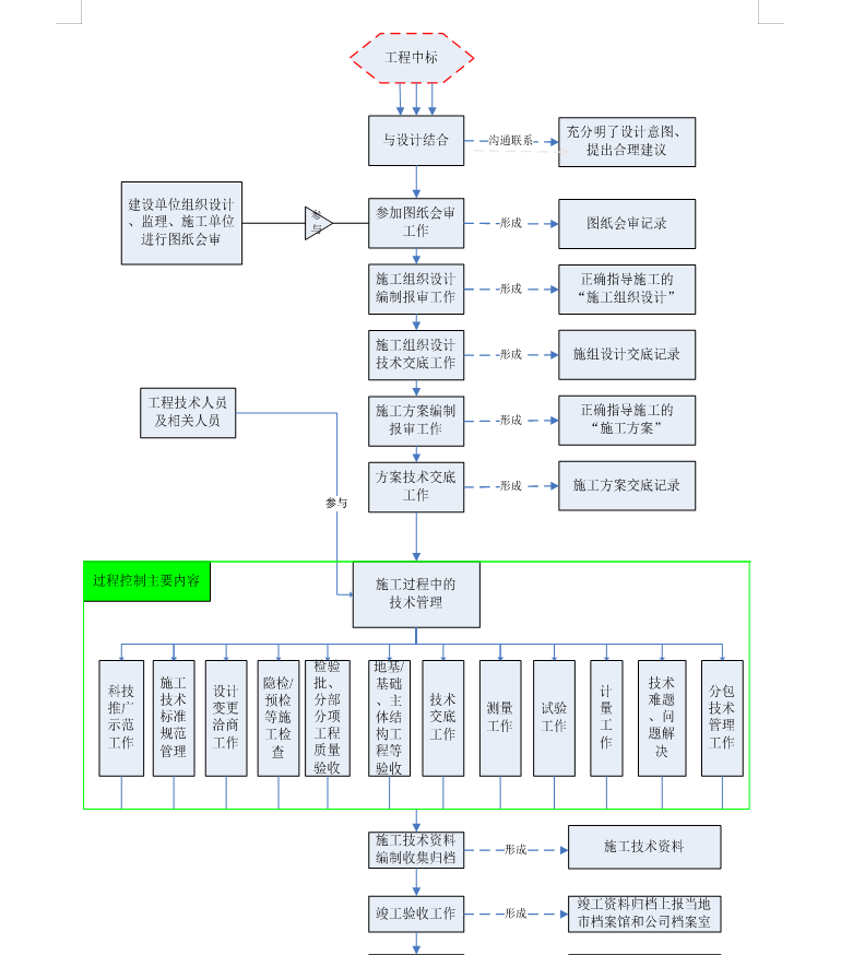
根据《集团公司管理制度》、《综合管理手册》要求,项目部应根据工程实际至少设置一名技术负责人,并至少设置一技术负责人助理(兼职)配合技术负责人开展工作,项目技术负责人对项目技术管理工作负责。设置的技术负责人必须能且要求履行如下职责:1、按照项目部对项目施工总体要求,组织施工员、质量员及安全员的技术工作,并接受公司主任工程师技术指导;2、在公司技术发展处技术工程师领导下,承担本项目施工图核对工作,参加本项目图纸会审,并负责组织对各操作班组进行施工图技术交流;并在图纸会审前三天通知公司主任工程师,公司主任工程师将视具体情况参加图纸会审。
软件截图
  • 综合技术管理交底文件 21P
  • 综合技术管理交底文件 21P
  • 综合技术管理交底文件 21P
推荐下载
相关下载
评论网友评论仅供网友表达个人看法,并不表明土木工程网同意其观点或证实其描述!
验证码: 验证码